PaymentsNews refers to a new Tower Group report on why Payments ought to be treated as a business line.
What’s turning payments into a business is competition,” said Kerr. “Managing current customers, while fending off challenges from increasingly vertically integrated competition, is forcing banks to construct business cases for their payments products, rather than considering them as utilities that are parts of larger deals.
Source: Payments News: Treating Payments As A Business Line – December 13, 2006
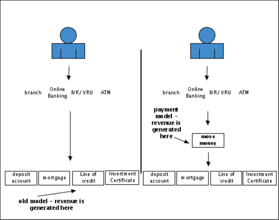
I have been wrestling with this one for 3 years now, and a lightbulb just went off recently. Its simple … payments should be considered a line of business, and not products, because, customers interact with payments. They never interact with a product. Customer have products, but they interact with debit cards, online banking, credit cards, ATM’s, and do what – move money, i.e. payments.
Relevance to Bankwatch:
What if we eliminated product groups? Keep some people to calculate interest rates, but have one payment group, accountable for all customer interactions, and interface to all products and services.

You’re right when you say that people don’t interact with products, but I think eliminating product groups is throwing the baby out with the bathwater. There should be a service layer between the customer and the product. Whether that service is a payment, or changing an address, or getting a mortgage pre-approval, all the customer cares about is the service…but there have to be underlying products. It’s like OOP; you can’t have methods without objects. 🙂
I don’t think it’s an either/or; I think banks just need to be reminded that there needs to be a combination of channels & services between products & customers. It seems obvious, but breakdowns still happen.